Учет компьютеров v1.96 Rus

Учет компьютеров - программа предназначена для учета компьютеров, оргтехники и других объектов в вашей организации. Все объекты учета можно закреплять за сотрудниками с разбиением на отделы и филиалы. Программа позволяет фиксировать производимые ремонты, замены расходных материалов и частей, профилактические работы, установленное программное обеспечение. Учет компьютеров гибко настраивается под ваши потребности. Программа необходима системным администраторам, руководителям ИТ - отделов, владельцам компьютерных магазинов, держателям домашних сетей, обладателям большого количества комплектующих и компьютерной техники.


С помощью программы вы сможете делать следующее:
- Создавать, изменять, удалять записи, поля, таблицы
- Импортировать данные в любую таблицу базы данных из текстовых файлов
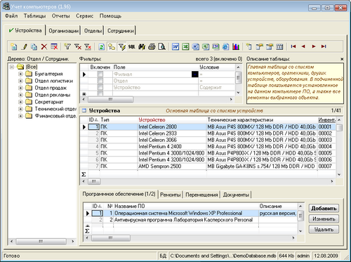
- Сортировать таблицы по любому полю, включая сортировку по нескольким полям (до 3-х) удерживая клавишу Shift
- Фильтровать таблицу по любому полю, используя следующие операторы: =, >, >=, <, <="," <>, "Содержит", "Не содержит", "Начинается с", "Не начинается с", "Кончается на", "Не кончается на", LIKE, NOT LIKE
- Группировать одинаковые данные в любом поле, когда таблица отсортирована по этому полю (для отмеченных полей в свойствах таблицы)
- Помечать записи как "Избранное", тогда они будут отображаться оранжевым цветом. Цвет задается в свойствах таблицы
- Помечать записи как "Мертвое" ("Неинтересное"), тогда они будут отображаться серым (или другим) цветом
- Настраивать правила цветовыделения. Вы сами определяете, какие строки, каким цветом и при каких условиях выделять.
- Строить дерево по любым полям с произвольным количеством уровней для иерархического отображения данных любой таблицы
- Изменять данные в любом поле (кроме ID и вычисляемых полей) прямо в таблице или в отдельной форме (выбирается в настройках), отмечать несколько записей, удалять, печатать, экспортировать отмеченные
- Изменять или удалять сразу несколько записей в любой таблице базы данных с помощью формы "Групповое обновление"
- Создавать новые хранимые поля для таблиц следующих типов: текстовое, числовое, да/нет, дата и время, картинка
- Создавать вычисляемые поля для таблиц, например можно создать поле с формулой "[Поле 1] / [Поле 2]"
- Создавать вычисляемые поля, значения которых будут браться из других таблиц. Например, можно вывести имя должника из таблицы "Должники".
- Создавать новые таблицы с абсолютно такими же возможностями по действиям с ними, как и у любой другой таблицы
- Привязывать ниспадающие списки полей к другим таблицам для легкого выбора значений из них при редактировании в таблице или для выбора из других форм при редактировании в форме
- Задавать произвольное количество подчиненных таблиц для любой таблицы, для чего необходимо задать привязку по полям в свойствах таблицы
- Менять порядок следования полей в любой таблице, используя перетаскивание или с помощью формы "Настройки"
- Переименовывать поля таблиц и названия самих таблиц в соответствии со спецификой вашего бизнеса. (Точнее говоря, их лейблы.)
- Печатать текущее представление любой таблицы с учетом видимости полей, их ширины и порядка
- Экспортировать данные любой таблицы в MS Excel или текстовый CSV-файл с учетом текущего представления таблицы
- Экспортировать текущую запись в MS Word на основе файла-шаблона с закладками, соответствующими названиям полей
- Работать с несколькими файлами баз данных, создавать новые базы данных, разумеется, можно также открывать их с помощью MS Access.
Скачать программу Учет компьютеров v1.96 Rus (10,26 МБ):
karakolpak 12/08/09 Просмотров: 732
0
